本文摘要:
该PHP开发的微信朋友圈访客系统可追踪朋友圈动态访问者信息,核心功能包括记录用户查看时间与次数、发布图文动态并生成统计链接、后台管理会员分级权限。系统基于Linux服务器环境,采用PHP后端与MySQL数据库架构,适配移动端与PC端界面,集成微信支付实现会员商业化。主要服务于内容运营者获取粉丝活跃数据、微商识别潜在客户及开发者二次开发,通过填补微信原生功能空白形成差异化服务,其标准化技术架构降低了运维复杂度。
— 本文部分摘要灵感源自 DeepSeek 深度思考 ✨
🌟 一句话总结
这是一个 朋友圈访客获取系统 帮你查 “谁偷偷看了我朋友圈” 的网站工具,你开通会员后,谁看了你的动态、看了几次,都能一目了然。东西来自坏蛋网络3.1版本,稍微做了改动因为PHP7.4和8.2都会报错!现在好了~
1. 它到底能干什么?(核心功能)
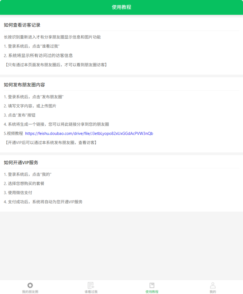
- 查访客:当你发朋友圈后,别人点开查看,系统会自动记录。你可以看到谁看过、什么时候看的。
- 发动态:支持发带图、带文字的朋友圈,生成专属链接,分享出去就能统计数据。
- 看数据:后台会显示总访问人数、今天新增访客等数据。
- 管会员:你可以给用户分级(普通用户 / VIP 会员),限制普通用户的功能,给 VIP 开放全部权限。
2. 怎么用?(使用流程)
- 注册登录:先在网站注册一个账号。
- 买会员:基础功能可能有限,付费开通 VIP(微信 / 支付宝支付)后,就能解锁发动态和看访客的核心权限。
- 发朋友圈:发完生成链接,分享给朋友或发朋友圈。
- 看结果:朋友访问链接后,你去网站的 “谁看过我” 页面,就能看到具体的访客名单了。
3. 它是怎么搭建的?(技术基础)
- 运行环境:搭在Linux 服务器上(这是常规的网站运行环境)。
- 编程语言:后台用PHP开发,数据库用MySQL存数据(像微信昵称、访问记录这些,都存在这里面)。
- 前端界面:页面设计简洁,手机和电脑上都能正常显示。
- 扩展功能:对接了微信支付,方便大家付费买会员;还能生成朋友圈专属链接,实现统计功能。
4. 适合谁用?
- 个人博主 / 运营者:想知道朋友圈内容的曝光情况,谁是你的活跃粉丝。
- 微商 / 卖家:统计谁看了你的推广动态,精准联系潜在客户。
- 网站搭建者:这是一个现成的 PHP 项目,懂技术的可以直接安装在自己服务器上二次开发。
✨ 核心亮点
- 解决痛点:微信本身没显示 “谁看了朋友圈”,这个工具完美补上了这个功能。
- 可商业化:自带付费会员体系,你可以搭建自己的收费平台,让别人付费来查访客。
- 易维护:技术架构成熟,安装部署简单,日常维护数据库和服务器缓存即可。
![图片[1]|微信朋友圈访客获取系统源码 附教程|不死鸟资源网](https://busi.net/wp-content/uploads/2026/03/20260314084110162-image-1009x1024.png)
![图片[2]|微信朋友圈访客获取系统源码 附教程|不死鸟资源网](https://busi.net/wp-content/uploads/2026/03/20260314084117196-image-843x1024.png)
![图片[3]|微信朋友圈访客获取系统源码 附教程|不死鸟资源网](https://busi.net/wp-content/uploads/2026/03/20260314084123986-image-846x1024.png)
![图片[4]|微信朋友圈访客获取系统源码 附教程|不死鸟资源网](https://busi.net/wp-content/uploads/2026/03/20260314084128247-image-840x1024.png)
![图片[5]|微信朋友圈访客获取系统源码 附教程|不死鸟资源网](https://busi.net/wp-content/uploads/2026/03/20260314084134906-image-848x1024.png)
![图片[6]|微信朋友圈访客获取系统源码 附教程|不死鸟资源网](https://busi.net/wp-content/uploads/2026/03/20260314084143357-image-1024x580.png)
![图片[7]|微信朋友圈访客获取系统源码 附教程|不死鸟资源网](https://busi.net/wp-content/uploads/2026/03/20260314084146258-image-1024x552.png)
![图片[8]|微信朋友圈访客获取系统源码 附教程|不死鸟资源网](https://busi.net/wp-content/uploads/2026/03/20260314084152971-image-1024x612.png)
![图片[9]|微信朋友圈访客获取系统源码 附教程|不死鸟资源网](https://busi.net/wp-content/uploads/2026/03/20260314084201678-image-1024x636.png)
![图片[10]|微信朋友圈访客获取系统源码 附教程|不死鸟资源网](https://busi.net/wp-content/uploads/2026/03/20260314084205491-image-1024x538.png)
![图片[11]|微信朋友圈访客获取系统源码 附教程|不死鸟资源网](https://busi.net/wp-content/uploads/2026/03/20260314084211392-image-1024x630.png)
![图片[12]|微信朋友圈访客获取系统源码 附教程|不死鸟资源网](https://busi.net/wp-content/uploads/2026/03/20260314084216904-image-1024x593.png)
本站文章部分内容可能来源于网络,仅供大家学习参考,如有侵权,请联系站长📧ommind@qq.com进行删除处理!
THE END





