本文摘要:
PHP在线聊天室系统源码采用Tailwind CSS构建现代化界面,通过AJAX实现消息实时更新。核心功能包括用户系统(支持用户名设置与头像自动分配)、带密码保护的群聊房间管理、多人实时文字与图片聊天(区分消息归属)、响应式设计适配端、成员在线状态显示。部署要求Nginx+PHP7.2+MySQL5.6环境,需导入bygoukai_com.sql数据库文件,并配置config.php中的数据库连接信息。
— 本文部分摘要灵感源自 DeepSeek 深度思考 ✨
最新PHP在线聊天室系统源码 支持群聊/房间锁 自适应双端
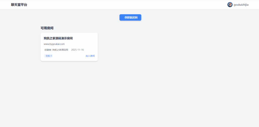
系统采用了 Tailwind CSS 构建现代化界面,使用 AJAX 实现消息的实时更新,整体设计简洁美观且功能完整。
支持功能:
用户系统:用户可以设置用户名,系统会自动分配不同的头像,下次登录仍能识别用户身份
房间管理:支持创建带密码保护的群聊房间,加入房间需要验证
聊天功能:支持多人同时聊天,区分自己和他人的消息(类似 QQ 群)
消息类型:支持文字消息和图片消息
响应式设计:界面适配手机和电脑等不同设备
在线状态:显示房间成员的在线状态
使用方法
测试环境:Nginx + PHP7.2 + MySQL5.6
导入数据库文件 bygoukai_com.sql
确保uploads/avatars和uploads/messages目录存在并具有写入权限
根据您的数据库配置修改config.php中的数据库连接信息
系统采用了 Tailwind CSS 构建现代化界面,使用 AJAX 实现消息的实时更新,整体设计简洁美观且功能完整。
![图片[1]|最新PHP在线聊天室系统源码 支持群聊/房间锁 自适应双端|不死鸟资源网](https://busi.net/wp-content/uploads/2025/11/20251122112849779-image-1024x739.png)
![图片[2]|最新PHP在线聊天室系统源码 支持群聊/房间锁 自适应双端|不死鸟资源网](https://busi.net/wp-content/uploads/2025/11/20251122112857296-image-1024x433.png)
![图片[3]|最新PHP在线聊天室系统源码 支持群聊/房间锁 自适应双端|不死鸟资源网](https://busi.net/wp-content/uploads/2025/11/20251122112907651-image-1024x503.png)
![图片[4]|最新PHP在线聊天室系统源码 支持群聊/房间锁 自适应双端|不死鸟资源网](https://busi.net/wp-content/uploads/2025/11/20251122112914541-image-1024x570.png)
![图片[5]|最新PHP在线聊天室系统源码 支持群聊/房间锁 自适应双端|不死鸟资源网](https://busi.net/wp-content/uploads/2025/11/20251122112921780-image-1024x519.png)
本站文章部分内容可能来源于网络,仅供大家学习参考,如有侵权,请联系站长📧ommind@qq.com进行删除处理!
THE END






